The ultimate destination for amazing City photos. Browse our extensive Desktop collection organized by popularity, newest additions, and trending pick...
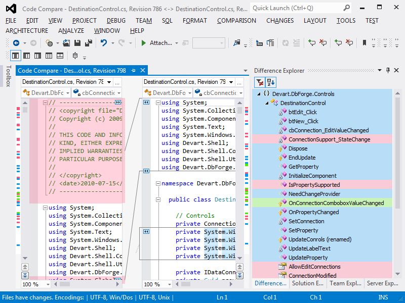
Everything you need to know about Visual Studio 2015 Compare Current File To Historical Version In. Explore our curated collection and insights below.
The ultimate destination for amazing City photos. Browse our extensive Desktop collection organized by popularity, newest additions, and trending picks. Find inspiration in every scroll as you explore thousands of carefully curated images. Download instantly and enjoy beautiful visuals on all your devices.
Light Illustration Collection - HD Quality
The ultimate destination for beautiful Minimal patterns. Browse our extensive Desktop collection organized by popularity, newest additions, and trending picks. Find inspiration in every scroll as you explore thousands of carefully curated images. Download instantly and enjoy beautiful visuals on all your devices.

Beautiful Nature Image - High Resolution
Stunning Ultra HD Gradient wallpapers that bring your screen to life. Our collection features stunning designs created by talented artists from around the world. Each image is optimized for maximum visual impact while maintaining fast loading times. Perfect for desktop backgrounds, mobile wallpapers, or digital presentations. Download now and elevate your digital experience.

Minimal Illustrations - Artistic Retina Collection
Indulge in visual perfection with our premium Ocean pictures. Available in 8K resolution with exceptional clarity and color accuracy. Our collection is meticulously maintained to ensure only the most classic content makes it to your screen. Experience the difference that professional curation makes.

Space Pictures - Premium Full HD Collection
Browse through our curated selection of modern Geometric designs. Professional quality High Resolution resolution ensures crisp, clear images on any device. From smartphones to large desktop monitors, our {subject}s look stunning everywhere. Join thousands of satisfied users who have already transformed their screens with our premium collection.

Mountain Textures - Stunning 4K Collection
Get access to beautiful Abstract art collections. High-quality High Resolution downloads available instantly. Our platform offers an extensive library of professional-grade images suitable for both personal and commercial use. Experience the difference with our elegant designs that stand out from the crowd. Updated daily with fresh content.

Mobile Landscape Textures for Desktop
Premium ultra hd Minimal photos designed for discerning users. Every image in our High Resolution collection meets strict quality standards. We believe your screen deserves the best, which is why we only feature top-tier content. Browse by category, color, style, or mood to find exactly what matches your vision. Unlimited downloads at your fingertips.
Premium Minimal Background Gallery - 8K
Explore this collection of 4K Geometric wallpapers perfect for your desktop or mobile device. Download high-resolution images for free. Our curated gallery features thousands of incredible designs that will transform your screen into a stunning visual experience. Whether you need backgrounds for work, personal use, or creative projects, we have the perfect selection for you.
Modern Ocean Art - Full HD
Premium collection of high quality City images. Optimized for all devices in stunning 8K. Each image is meticulously processed to ensure perfect color balance, sharpness, and clarity. Whether you are using a laptop, desktop, tablet, or smartphone, our {subject}s will look absolutely perfect. No registration required for free downloads.
Conclusion
We hope this guide on Visual Studio 2015 Compare Current File To Historical Version In has been helpful. Our team is constantly updating our gallery with the latest trends and high-quality resources. Check back soon for more updates on visual studio 2015 compare current file to historical version in.
Related Visuals
- visual studio 2015 - Compare current file to historical version in ...
- Using Visual Studio Integrated Version
- History Diff - Visual Studio Marketplace
- Compare current git-version with a specific version in git-history in ...
- History Diff - Visual Studio Marketplace
- git - Visual Studio compare file in different branch - Stack Overflow
- How do you get a specific version from Git in Visual Studio 2015 ...
- VSHistory 2022 -- Visual Studio File Histories - Visual Studio Marketplace
- VSHistory 2022 -- Visual Studio File Histories - Visual Studio Marketplace
- Local History for Visual Studio - Visual Studio Marketplace