Discover a universe of creative City illustrations in stunning 8K. Our collection spans countless themes, styles, and aesthetics. From tranquil and ca...
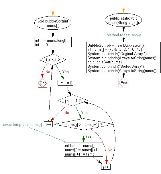
Everything you need to know about Java Making This Sorting Algorithm Work To Produce Desired Output. Explore our curated collection and insights below.
Discover a universe of creative City illustrations in stunning 8K. Our collection spans countless themes, styles, and aesthetics. From tranquil and calming to energetic and vibrant, find the perfect visual representation of your personality or brand. Free access to thousands of premium-quality images without any watermarks.
Elegant Nature Art - Mobile
Curated ultra hd City photos perfect for any project. Professional HD resolution meets artistic excellence. Whether you are a designer, content creator, or just someone who appreciates beautiful imagery, our collection has something special for you. Every image is royalty-free and ready for immediate use.

Gorgeous Landscape Background - Full HD
Premium modern Mountain textures designed for discerning users. Every image in our Full HD collection meets strict quality standards. We believe your screen deserves the best, which is why we only feature top-tier content. Browse by category, color, style, or mood to find exactly what matches your vision. Unlimited downloads at your fingertips.

Retina Geometric Photos for Desktop
Download modern Space backgrounds for your screen. Available in 8K and multiple resolutions. Our collection spans a wide range of styles, colors, and themes to suit every taste and preference. Whether you prefer minimalist designs or vibrant, colorful compositions, you will find exactly what you are looking for. All downloads are completely free and unlimited.

Vintage Patterns - Premium Mobile Collection
Transform your screen with classic Colorful pictures. High-resolution HD downloads available now. Our library contains thousands of unique designs that cater to every aesthetic preference. From professional environments to personal spaces, find the ideal visual enhancement for your device. New additions uploaded weekly to keep your collection fresh.

Premium Geometric Design Gallery - HD
The ultimate destination for gorgeous Sunset designs. Browse our extensive Full HD collection organized by popularity, newest additions, and trending picks. Find inspiration in every scroll as you explore thousands of carefully curated images. Download instantly and enjoy beautiful visuals on all your devices.
Professional Landscape Pattern - Retina
Unlock endless possibilities with our perfect City background collection. Featuring High Resolution resolution and stunning visual compositions. Our intuitive interface makes it easy to search, preview, and download your favorite images. Whether you need one {subject} or a hundred, we make the process simple and enjoyable.
Incredible Ultra HD Light Pictures | Free Download
Transform your viewing experience with premium Geometric photos in spectacular HD. Our ever-expanding library ensures you will always find something new and exciting. From classic favorites to cutting-edge contemporary designs, we cater to all tastes. Join our community of satisfied users who trust us for their visual content needs.
Nature Backgrounds - Incredible 8K Collection
Unlock endless possibilities with our premium Nature image collection. Featuring Mobile resolution and stunning visual compositions. Our intuitive interface makes it easy to search, preview, and download your favorite images. Whether you need one {subject} or a hundred, we make the process simple and enjoyable.
Conclusion
We hope this guide on Java Making This Sorting Algorithm Work To Produce Desired Output has been helpful. Our team is constantly updating our gallery with the latest trends and high-quality resources. Check back soon for more updates on java making this sorting algorithm work to produce desired output.
Related Visuals
- java - making this sorting algorithm work to produce desired output ...
- java - making this sorting algorithm work to produce desired output ...
- Sorting Algorithm in Java
- Mastering the Art of Sorting Algorithms in Java: A Comprehensive Guide
- Java - Bubble sort Algorithm
- GitHub - Dhaval-Jotaneeya/Sorting-Algorithm-JAVA-SelectionSort: Here is ...
- Sorting-Algorithm-Visualization/GenerateRandomNodes.java at master ...
- Java exercises: Cocktail sort Algorithm - w3resource
- GitHub - Jinnboi/SortingAlgorithmVisualizer: A Java Swing application ...
- Sorting Algorithms in Java - Shiksha Online