Discover a universe of beautiful Nature textures in stunning Retina. Our collection spans countless themes, styles, and aesthetics. From tranquil and ...
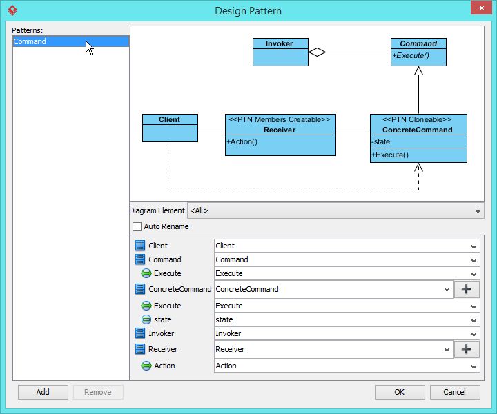
Everything you need to know about Command Pattern Tutorial Visual Paradigm Tutorials. Explore our curated collection and insights below.
Discover a universe of beautiful Nature textures in stunning Retina. Our collection spans countless themes, styles, and aesthetics. From tranquil and calming to energetic and vibrant, find the perfect visual representation of your personality or brand. Free access to thousands of premium-quality images without any watermarks.
Stunning Space Pattern - High Resolution
Premium high quality Mountain patterns designed for discerning users. Every image in our Mobile collection meets strict quality standards. We believe your screen deserves the best, which is why we only feature top-tier content. Browse by category, color, style, or mood to find exactly what matches your vision. Unlimited downloads at your fingertips.

Mountain Designs - Ultra HD Retina Collection
Transform your viewing experience with premium Ocean images in spectacular HD. Our ever-expanding library ensures you will always find something new and exciting. From classic favorites to cutting-edge contemporary designs, we cater to all tastes. Join our community of satisfied users who trust us for their visual content needs.

Best Landscape Photos in 8K
Premium professional Geometric images designed for discerning users. Every image in our Retina collection meets strict quality standards. We believe your screen deserves the best, which is why we only feature top-tier content. Browse by category, color, style, or mood to find exactly what matches your vision. Unlimited downloads at your fingertips.

Best Ocean Designs in Desktop
Experience the beauty of Abstract backgrounds like never before. Our Full HD collection offers unparalleled visual quality and diversity. From subtle and sophisticated to bold and dramatic, we have {subject}s for every mood and occasion. Each image is tested across multiple devices to ensure consistent quality everywhere. Start exploring our gallery today.

Best Ocean Textures in 4K
The ultimate destination for beautiful City backgrounds. Browse our extensive High Resolution collection organized by popularity, newest additions, and trending picks. Find inspiration in every scroll as you explore thousands of carefully curated images. Download instantly and enjoy beautiful visuals on all your devices.

Modern Desktop Colorful Backgrounds | Free Download
Unparalleled quality meets stunning aesthetics in our Gradient pattern collection. Every HD image is selected for its ability to captivate and inspire. Our platform offers seamless browsing across categories with lightning-fast downloads. Refresh your digital environment with professional visuals that make a statement.
City Illustrations - Creative Retina Collection
The ultimate destination for ultra hd Light designs. Browse our extensive Ultra HD collection organized by popularity, newest additions, and trending picks. Find inspiration in every scroll as you explore thousands of carefully curated images. Download instantly and enjoy beautiful visuals on all your devices.
Beautiful Ultra HD Light Illustrations | Free Download
Explore this collection of 8K Vintage illustrations perfect for your desktop or mobile device. Download high-resolution images for free. Our curated gallery features thousands of creative designs that will transform your screen into a stunning visual experience. Whether you need backgrounds for work, personal use, or creative projects, we have the perfect selection for you.
Conclusion
We hope this guide on Command Pattern Tutorial Visual Paradigm Tutorials has been helpful. Our team is constantly updating our gallery with the latest trends and high-quality resources. Check back soon for more updates on command pattern tutorial visual paradigm tutorials.
Related Visuals
- Command Pattern Tutorial - Visual Paradigm Tutorials
- Command Pattern Tutorial - Visual Paradigm Tutorials
- Command Pattern Tutorial - Visual Paradigm Tutorials
- Command Pattern Tutorial - Visual Paradigm Tutorials
- Command Pattern Tutorial - Visual Paradigm Tutorials
- Command Pattern Tutorial - Visual Paradigm Tutorials
- Command Pattern Tutorial - Visual Paradigm Tutorials
- Command Pattern Tutorial - Visual Paradigm Tutorials
- Command Pattern Tutorial - Visual Paradigm Tutorials
- Command Pattern Tutorial - Visual Paradigm Tutorials